El receptor Zgemma H9S SE del fabricante Air Digital permite la instalacion de sistema Android como podemos ver en este articulo asi como una pequeña review del mismo. El firmware Android ademas lo podemos encontrar para este modelo en la web Openpli.
Para realizar la gestion de los canales satelite el firmware Android lleva instalado TV Portal, que basicamente se trataria de enigma2 (openpli) version reducida embebido dentro de Android, lo que nos permite facilimente controlar los canales (usando listas enigma2 o picones), asi como emuladoras como oscam o CCcam, en este articulo vamos a tratar su funcionamiento basico.
TV PORTAL primer contacto
Cuando accedemos al sistema Android en nuestro receptor Zgemma H9S SE, observaremos en la pantalla principal el acceso a TV PORTAL.
Tras acceder nos aparecera la interfaz principal
1. Configurar Acceso
Antes de continuar vamos a ver como realizar el acceso a traves de sftp y ssh asi como telnet que son los protocolos de acceso que permite y que usaremos como veremos mas adelante para instalar listas canales, picones, o configuraciones de emuladores.
En primer lugar debemos acceder via telnet, en principio viene sin contraseña asignada, por lo que para acceder solo usaremos:
- usuario: root
Una vez hemos accedido via telnet ahora asignaremos una contraseña al receptor para asi poder entrar por sftp para ello ejecutamos el comando passwd e introducimos la password que deseamos tener
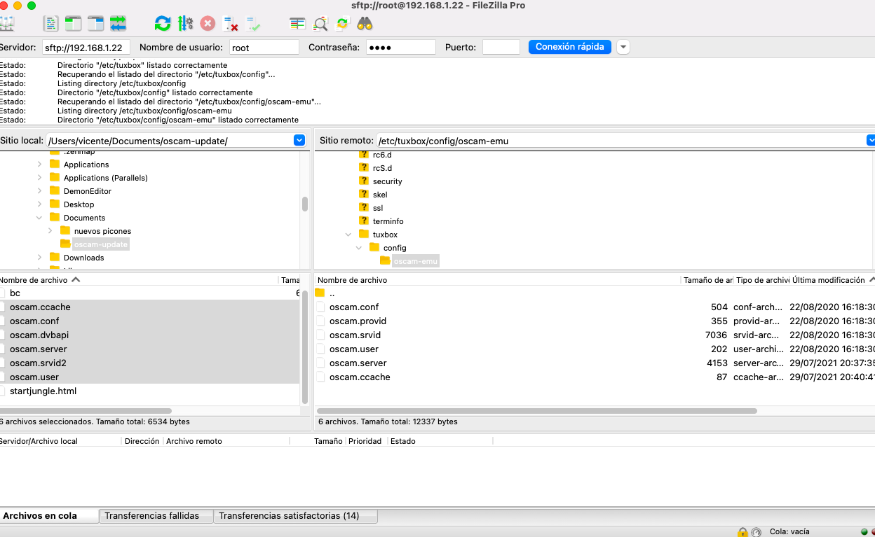
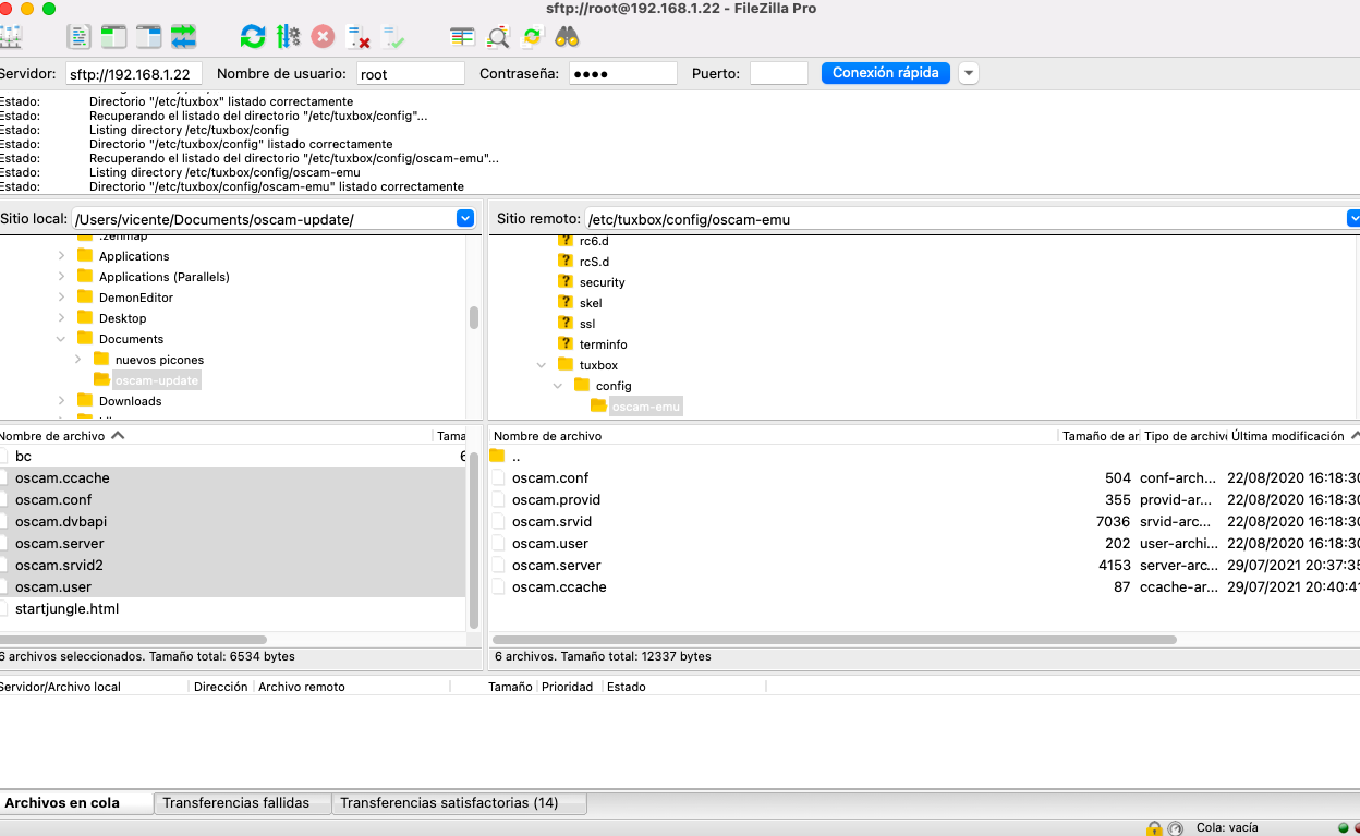
Ahora ya podemos acceder al receptor via SFTP por ejemplo con filezilla para acceder a las carpetas y archivos
2. Tipo de configuraciones
Una vez que hemos configurado el acceso por terminal o sftp ahora vamos a ver las opciones de configuracion para ello debemos acceder a Settings
A continuacion en Live TV settings
Nos apareceran las opciones de configuracion
En informacion nos aparecera informacion del sistema, como comentos Portal TV es una app dijeramos como enigma2 embebido dentro de android, en este caso de OpenPLi
En plugins podemos ejecutar plugins tipo enigma2 o su instalacion (es una version recortada por lo que solo seran funcionales unos pocos)
En softcam es donde podemos activar las emuladores disponibles son compatibles cualquiera compilada para enigma2 arm
En sintonizadores y escaneo podemos configurar nuestra instalacion de satelite
En sistema tenemos varias configuraciones mas tipo epg, subtitulos.
3. Instalacion lista Canales
Para realizar la lista canales podemos realizar como hemos mencionado desde el menu plugins como en enigma2, o desde terminal con opkg, o tambien lo podemos hacer manualmente introduciendo las listas en el directorio /etc/enigma2 como si un enigma2 se tratara
4. Activar Softcam
Como mencionemos se activa en menu softcam, y los archivos de configuracion estaran como en enigma2 en el caso de oscam en /etc/tuxbox/config
5. Visionado de canales
Para acceder a las listas de canales y visionado debemos pulsar sobre Live TV
Nos apareceran la lista de favoritos que hemos introducido
a disfrutar de los canales





























Muchas gracias ya quedó resuelto mi problema excelente trabajo un saludo desde mexico
gracias por el equipo del jungle-team por la respuesta y el video
Amigos alguien sabe cómo actualizar el android e2tv del zgemma h9s se pues ya no se puede habrir Disney plus ni Amazon prime video salta un aviso que las app no es compatible con esa versión de android
Antes «A continuacion en Live TV settings» ,»os apareceran las opciones de configuracion» sin embargo una pantalla negra
Todavia no puedo connector can ssh ni telnet aunqye puedo hacer un ping con el zgemma bajo android
Como no hablo español, cometí algunos errores en mi publicación original, tal vez no era comprensible. Lo intento de nuevo:
Después de «A continuacion en Live TV settings», »no apareceran las opciones de configuracion» sin embargo una pantalla negra
Todavia no puedo connector con ssh ni telnet aunqye puedo hacer un ping con el zgemma bajo android
¿Alguien puede ayudarme más?
Después de mucho experimentar encontré la solución. Resultó que dos dispositivos tenían la misma dirección IP. Ahora funciona.